Archivierung GDPDU Daten

Seit nunmehr fast 20 Jahren ist dieses Thema fest in den Unternehmen verankert und die Betriebsprüfer des Finanzamts haben den elektronischen Zugriff auf die Daten zum wesentlichen Bestandteil ihrer Prüfungen gemacht.

Es gibt so gut wie keine Betriebsprüfung mehr, die ohne Zugriff auf die Daten auskommt.

Das bedeutet, dass die GDPDU, das heißt, die Grundsätze zum Datenzugriff und zur Prüfbarkeit digitaler Unterlagen im betrieblichen Leben angekommen sind und auch nicht wieder verschwinden werden.

Für Unternehmen ist das jedoch ein Thema, das sie nur mit Widerstand angehen und nur in dem Umfang wie unbedingt erforderlich.

Inzwischen sind auch die Sozialversicherungsträger auf diesen Zug aufgesprungen und verwenden ebenfalls die digitalen Daten.

In den letzten zwei Jahren sind immer mehr Organisationen dazu übergegangen, die auf diesem Weg erzeugten Daten zu nutzen, einfach deshalb, weil sie vorhanden sind.

Seit einigen Jahren ist der Bereich Belege, insbesondere bei Eingangs- und Ausgangsrechnungen, vom guten alten Papier nach und nach in Richtung digitale Rechnungen gewandert. Damit ist auch dieser Bereich ein Teil, der relevant ist und geprüft werden muss.

Wir sind der Meinung, dass die Unternehmen das Erzeugen der erforderlichen steuerrechtlich relevanten Daten manuell nicht mehr erreichen können und der Aufwand dafür viel zu groß ist.

Die Argumentation der Verhältnismäßigkeit der Mittel hilft hierbei nicht, weil es ja grundsätzlich möglich ist und man nicht begründen kann, warum man die Daten nicht zur Verfügung stellen kann.

Wir möchten mit Ihnen gemeinsam unter diesem Thema den Status quo arbeiten und unsere Informationen und Erfahrungen zu diesem Thema beisteuern, um einen Lösungsvorschlag zu erarbeiten.

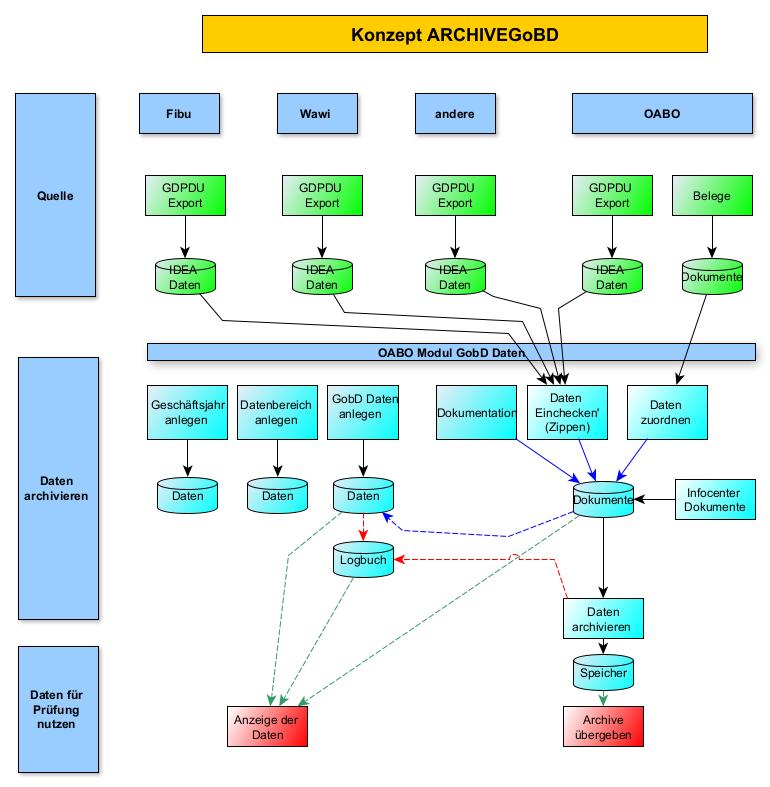
Wir haben dazu schon eine Idee und ein Konzept sowie Elemente, auf die wir aufsetzen können.

Das Ergebnis soll eine Technik sein, die diesen Bereich automatisiert und damit eine Menge Arbeitszeit einspart.

Damit erreichen Sie, dass Sie die notwendigen Anforderungen unter Berücksichtigung der Verhältnismäßigkeit der Mittel erfüllen und für sich den Aufwand minimieren

Sprechen Sie uns an, wenn Sie sich an diesem Thema beteiligen möchten.